插件小屋
ntko office文档控件WebView2浏览器插件

ntko office文档控件WebView2浏览器插件

6.0.2.3
2025-03-02
251
0.0
ntko office文档控件WebView2浏览器插件 - 截图 1ntko office文档控件WebView2浏览器插件 - 截图 2

插件介绍

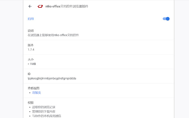
在浏览器上能够使用WebView2加载ntko office文档控件

软航OFFICE文档控件能够在WebView2浏览器中使用webExtensions技术,启动一个本地的应用程序(Ntko浏览器),然后在本地的应用程序中能够直接编辑MS Office、WPS、金山电子表、永中Office等文档并保存到WEB服务器,实现文档和电子表格的统一管理。并具备痕迹保留、模板套红、二维码、pdf及tif阅读等办公自动化系统的必备功能。


插件详情

评分
0.0星(共5星),共无评分位用户参与评分
使用人数354
版本6.0.2.3
文件大小19.87KB
提供方重庆软航科技有限公司
支持语言2 种语言
IDnlbmlopkpjooamnjgcjmnbenkjcijigl
发布时间2025-03-02 17:39:07