Cursor for n8n - 使用简单的聊天创建、编辑、调试和优化 n8n 工作流程。
改变您构建 n8n 自动化的方式
n8nChat 是一个功能强大的扩展,可将 AI 智能直接引入您的 n8n 工作流程编辑器中。只需用简单的语言描述您想要完成的任务,然后观察扩展在几秒钟内生成完整的节点、复杂的工作流程和自动化解决方案。
与n8n无缝集成
我们的扩展可以直接在您现有的 n8n 环境中运行,无论是云托管还是自托管。直观的聊天界面出现在工作流程编辑器内,使您可以轻松创建节点和构建自动化,而无需切换上下文或中断工作流程。
主要特点
🧠 人工智能驱动的节点生成
描述您需要的功能,n8nChat 会立即创建具有所有必要配置的适当节点。节点直接出现在您的工作流程画布中,可供使用。
🔄 完整的工作流程创建
需要构建完整的工作流程吗?描述您的自动化目标,n8nChat 将生成具有正确连接和配置的完整多节点工作流程。
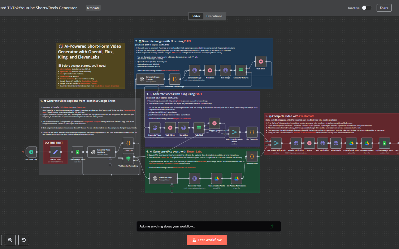
🖼️ 从屏幕截图克隆 n8n 工作流程
附上任何工作流程的屏幕截图,然后只需要求 n8nChat 为您重新创建它即可。
🔎 n8n Chat 可以在需要最新信息来满足您的请求时搜索网络。
🤖 多种 AI 模型支持 - OpenAI 和 Gemini 支持您自己的 API 密钥。
💬 自然语言界面
无需记住复杂的节点参数或语法。只需用简单的英语与 AI 交谈,它就会理解您的需求。
🔌 即时集成
生成的节点和工作流程会立即添加到您的画布中 - 无需复制/粘贴。节点之间的连接会根据您的要求自动创建。
🚀 加速发展
在几分钟而不是几小时内完成复杂的自动化。非常适合 n8n 初学者和经验丰富的工作流程构建者。
🛡️注重隐私
您的数据保持安全。该扩展程序使用您自己的 AI 服务 API 密钥,所有对话和工作流程数据都保留在您的设备上。
🤔 如何运作
1. 安装扩展 - 将 n8nChat 添加到 Chrome 并导航到您的 n8n 工作流程编辑器
2. 输入您的 API 密钥 - 提供您选择的 AI 服务 API 密钥(OpenAI 或 Google)
3. 描述您的需求 - 告诉人工智能您想要自动化什么
4. 观看魔术 - 查看节点和连接直接出现在您的工作流程中
5. 根据需要进行微调 - 调整生成的组件以完全满足您的要求
✅ 适合:
n8n 初学者 - 拉平学习曲线并立即开始构建强大的工作流程
经验丰富的构建者 - 加速您的工作流程开发并自动执行重复任务
开发人员 - 快速构建复杂集成的原型,无需记住每个节点参数
商业用户 - 创建自动化解决方案,无需深厚的技术知识
💡 使用案例
API 集成:“构建一个工作流程,从 HubSpot API 获取数据,并在添加新联系人时将其发送到 Slack。”
数据转换:“创建一个工作流程,将 CSV 数据规范化为一致的 JSON 格式。”
条件逻辑:“我需要一个工作流程,根据电子邮件的内容将电子邮件路由到不同的部门。”
多步骤流程:“构建一个入职序列,在新员工加入时跨多个系统创建帐户。”
计划任务:“创建一个工作流程,每周一上午 9 点发送每周绩效报告。”
⚙️ 技术细节
- 适用于 n8n 云 (n8n.cloud) 和自托管 n8n 实例
- 支持所有原生 n8n 节点和功能
- 支持自定义和社区节点
- 需要您自己的 API 密钥
- 将所有数据存储在本地
注意:安装扩展后,请确保刷新您的工作流程页面!
加入我们的 Discord 社区:https://discord.gg/kz56JZqgtN
ℹ️关于n8n
n8nChat 是第三方工具,不隶属于 n8n 或 n8n.io。 n8n 是一个功能强大的工作流程自动化工具,允许您连接不同的服务并构建自动化工作流程。凭借其开放的公平代码分发模型,n8n 可以自行托管或通过 n8n.cloud 使用。我们的扩展增强了 n8n 体验,使其对于所有技能水平的用户来说都更易于使用且功能更强大。





