导航菜单

Tailscan LOGO 图标

Tailscan

3.0.1
2025-11-30
7
4.3

插件介绍

Tailscan 是 Tailwind CSS 的终极开发者工具

Tailwind CSS 的终极开发者工具。直接在浏览器中使用 Tailscan 直观地构建、设计和调试您的 Tailwind 网站。

💡查看 https://tailscan.com 上的演示视频

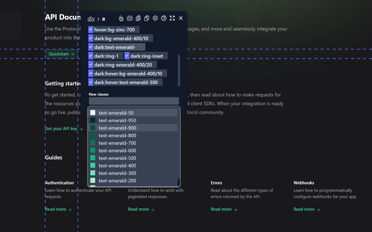
✨ 浏览器中的可视化编辑器
在浏览器中添加、删除或修改 Tailwind 类。甚至是任意类或在构建期间清除的类。也适用于任何网站,而不仅仅是您自己的网站。您将直接在浏览器中获得 Tailwind 的全部功能!

🔮 复制元素或类列表
轻松复制类列表或整个元素以及您对剪贴板所做的类更改。

📐 准则和计算区域
使用指南和计算区域轻松检查每个元素的元素对齐、Tailwind 边距或填充值或元素大小。

📱 自动完成
Tailscan 将在您键入时为您建议正确的类,显示生成的 CSS,如果相关,则显示该类的预览。

🔁 将任何元素转换为 Tailwind 组件
Tailscan 可以自动将任何元素转换为 Tailwind CSS 组件。它将所有 CSS 样式与 Tailwind 类相匹配,并在无法进行 1:1 转换时使用任意值。

🔎 您可以在网站 https://tailscan.com 上尝试 Tailscan。要在其他网站上使用 Tailscan,您需要许可证密钥(付费)。

如有疑问或支持,请随时发送电子邮件至 info@tailscan.com


插件详情

评分
4.3星(共5星),共17位用户参与评分
使用人数
1,000+ 位用户
版本
3.0.1
文件大小
2.92MB
提供方
tailscan.com
支持语言
英语
ID
ehlgpljoffpijelfiegjpkfanlfhgeae
发布时间
2023-05-17 17:38:16
1 / 5