导航菜单

ADO Ticket Helper LOGO 图标

ADO Ticket Helper

1.3
2024-03-24
0
0

插件介绍

一系列有用的工具,可提升开发人员使用 Azure DevOps 票证的体验

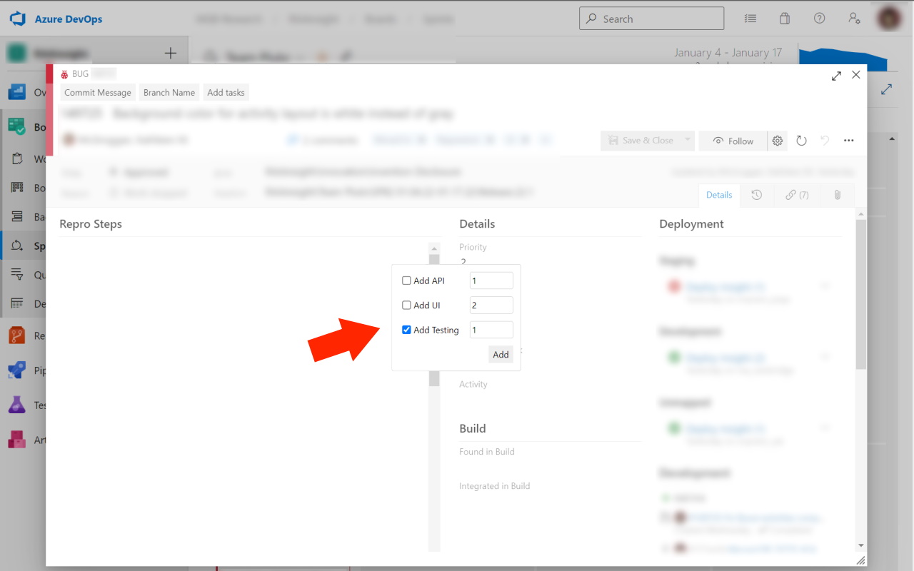
有用的工具集合,可提升开发人员使用 Azure DevOps 票证的体验。包括:用于根据工单标题复制分支名称的按钮。用于根据工单标题复制提交消息的按钮。按钮可帮助您快速添加 UI、API 和测试的子票证。


插件详情

评分
0星(共5星),共无评分位用户参与评分
使用人数
47+ 位用户
版本
1.3
文件大小
47.29KB
提供方
grumd
支持语言
英语
ID
clgpgfphimnojoobfkaeapodhmklolfa
发布时间
2024-03-24 15:54:45
1 / 5