
在浏览器中预览 Markdown 的最佳方式。
❗️❗️在浏览【本地文件】前,请手动开启 Chrome 扩展程序的【允许访问文件网址】权限❗️❗️
Markdown Reader 是一款强大的浏览器扩展,让你在浏览器中轻松预览 markdown 文档,所见即所得。
功能特性:
- 文档格式: 支持预览 file://、http://、https:// 协议以及 .md、.txt、.markdown 等扩展名的文件:
https://example.com/example.md(在线 markdown 链接)
file:///Users/my-project/readme.markdown(本地 markdown 文件,*需要开启特定权限)
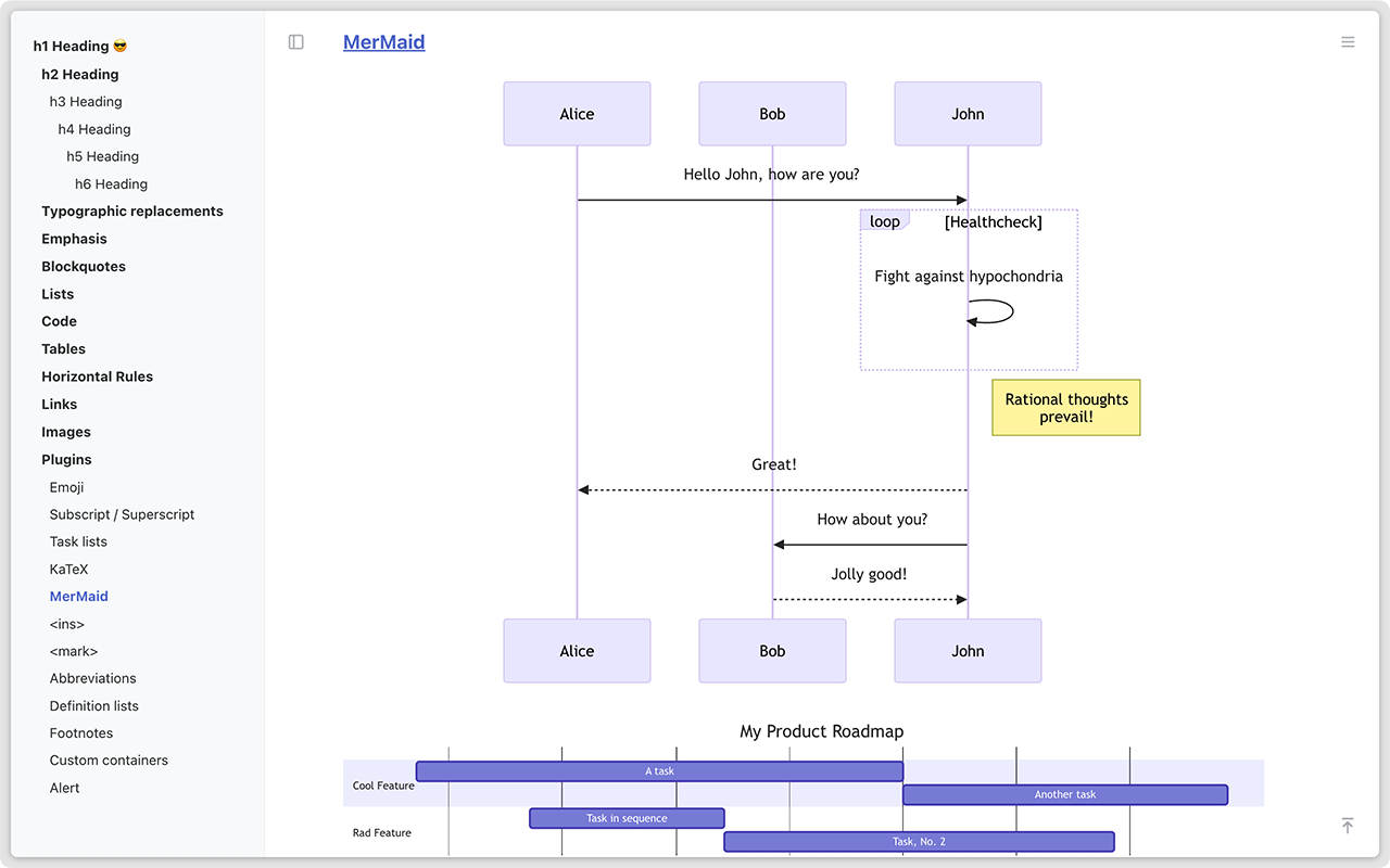
- 语法插件: 支持表情符号、上标/下标、复选框、数学公式、流程图、甘特图、目录、插入内容、缩写、注释、提醒等。
- 文档大纲: 包含侧边栏目录、原始内容预览和图像媒体预览。
- 实时刷新: 支持实时文档变更和居中显示,提升阅读体验。
- 主题: 提供高质量的明暗主题和代码高亮功能。
- 快捷键: 支持通过浏览器扩展快捷键快速调用功能。
❗️❗️在浏览【本地文件】前,请手动开启 Chrome 扩展程序的【允许访问文件网址】权限❗️❗️:
在 Chrome 扩展管理中,进入 Markdown Reader 的详细信息页,启用 "允许访问文件 URL " 选项即可。
希望 Markdown Reader 对你有所帮助 :)